GRIM
Mittels GRIM können Sie Daten aus VerleihStudio exportieren. Daten können aus unterschiedlichen Bereichen (Kontexten) exportiert werden.
z.B.
- Einsatz: Dispositions - und buchungsrelevante Daten, im Wesentlichen alles was in der Einsatzmaske zu sehen ist.
- Betreiber: Daten aus dem Modul Betreiber.
Der erste Schritt besteht in der Auswahl eines Kontextes und einer Liste von Feldern, die exportiert werden sollen. Mögliche Felder sind von Kontext zu Kontext natürlich verschieden.
1. Erstellen eines Datenbankabfrage
Im unteren Beispiel (Neuaufnahme) wird ein Query erstellt, bei dem die Felder Betreiber (Name), Kontakt, Postleitzahl, Ort und Straße aus dem Betreiber-Kontext selektiert werden. Sortiert soll das Ergebnis nach Ort und Straße werden.

Sobald eine solche Query-Definition erstellt wurde, kann Sie beliebig oft verwendet werden, um Daten aus dem VerleihStudio zu exportieren.
2. Filterauswahl
Nach Anwählen der Schaltfläche Filter-Auswahl kann eine Selektion durchgeführt werden.
3.Anzeige des Filterergebnisses
Die Daten werden gemäß Auswahl gefiltert und in einem Gitter angezeigt.
4.Auswahl eines Dateinamens für die Export-Datei
Nach Auswahl der Schaltfläche Export werden Sie aufgefordert, einen Speicherort und einen Dateinamen für die exportierten Daten anzugeben.
Excel Export mit VerleihStudio
Mit VerleihStudio können Sie Excel Dateien direkt erzeugen.
Beispiel:
Schnellstart
Gehen Sie in das GRIM Modul und erstellen mittels Neuaufnahme eine neue Export Spezifikation.
Zunächst brauchen wir eine Datenbank (SQL) Abfrage, die Daten aus der Datenbank liest. Wie Sie eine Abfrage mittels Query Designer erstellen, erfahren Sie in einem anderen Tutorial. Für dieses Beispiel genügt es, wenn Sie die unten abgebildete Abfrage per Copy&Paste in Ihr VerleihStudio einfügen.
Zum Beispiel:SELECT Titel, Betreiber, Kasse, Besucher FROM qryEinsatz
WHERE Kasse > 0 OR Besucher > 0 AND TBJahr = 2016
ORDER BY Titel, Betreiber
Deaktivieren Sie alle Settings unter Export, da wir keine Vorschau der Daten wollen und auch keinen fixen Dateinamen eingeben wollen.
Deaktivieren Sie alle Settings unter XML, da wir keine XML Datei, sondern eine Excel Datei erzeugen wollen.
Aktivieren Sie Excel Spreadsheet (XLSX) verwenden.
Klicken Sie auf Testen. Nun sollte sich Excel öffnen und die aus der Verleih-Datenbank angeforderten Daten in Tabellenform anzeigen.
Ändern Sie nun die Datenbank (SQL) Abfrage, indem Sie ein neues Feld(OrtAnzeige) hinzufügen.SELECT Titel, Betreiber, Kasse, Besucher FROM qryEinsatz
WHERE Kasse > 0 OR Besucher > 0 AND TBJahr = 2016
ORDER BY Titel, Betreiber
Klicken Sie erneut auf Testen, das neue Feld wird nun in der exportierten Excel Tabelle hinzugefügt.
Summen
Für erweiterte Formatierungen verwenden Sie den Assistenten.


Sobald Sie den Assistenten verwenden, werden in die Datenbankabfrage neu eingefügte Felder nicht mehr automatisch hinzugefügt. Sie müssen dann den Assistenten erneut aufrufen, oder die Definition manuell ergänzen.
Formatierung und Summen
Formatierung und Summen
Klicken Sie jetzt auf XLSX erzeugen. Sie werden gewarnt, dass alle Änderungen, die Sie gegebenenfalls händisch an der XML Spezifikation eingegeben haben, gelöscht werden. Klicken Sie auf Ja
.
Der Assistent öffnet sich.
Im Assistenten wählen Sie Tabelle mit Formatierung und dann Weiter
Geben Sie die Werte wie gezeigt ein und klicken Sie auf Fertigstellen.
Klicken Sie auf Testen.

Jetzt haben wir die Tabellen um ein korrektes Anzeigeformat für Besucher und Kasse und Formeln für Anzahl/Besucher/Kasse Summen eingefügt.
Außerdem wurden Formatierungen und Endsummen eingefügt. <cell field="Kasse" format="currency"/>
<cell field="Besucher" format="integer"/> <cell field="Kasse" format="currency"/>
<cell field="Besucher" format="integer"/>
...
Gruppierung auf verschiedene Tabellenblätter
Gruppierung auf verschiedene Tabellenblätter
Klicken Sie jetzt auf XLSX erzeugen. Sie werden gewarnt, dass alle Änderungen, die Sie gegebenenfalls händisch an der XML Spezifikation eingegeben haben, gelöscht werden. Klicken Sie auf Ja
.
Im Assistenten wählen Sie Tabelle mit Formatierung und dann Weiter
Auf der nächsten Seite des Assistenten geben Sie die Werte wie gezeigt ein.
Klicken Sie auf Weiter und geben Sie die Werte wie folgt ein:
Klicken Sie auf Fertigstellen.
Klicken Sie auf Testen. Nun wird jeder Film auf einem eigenen Tabellenblatt angezeigt. Das Tabellenblatt ist nach dem Titel benannt.
Die Gruppierung hat den worksheets Knoten wie folgt erweitert:
<worksheets group="Titel">
<worksheet> <field>titelfield>
Gruppierung innerhalb der einzelnen Tabellenblätter
Gruppierung innerhalb der einzelnen Tabellenblätter nach Betreiber
Klicken Sie auf XLSX erzeugen. Sie werden gewarnt, dass alle Änderungen, die Sie gegebenenfalls händisch an der XML Spezifikation eingegeben haben, gelöscht werden. Klicken Sie auf Ja
.
Im Assistenten wählen Sie Tabelle mit Formatierung und dann Weiter
Auf der nächsten Seite des Assistenten geben Sie die Werte wie gezeigt ein.
Klicken Sie auf Weiter.
Geben Sie die Werte wie angezeigt ein. Klicken Sie auf Fertigstellen.
Klicken Sie auf Testen.
Der worksheets Knoten wurde vom Assistenten wie folgt erweitert:
Beachten Sie das
titel
....
....
GRIM Abfragen als Favoriten

Sie können häufig verwendete GRIM Abfragen in einem eigenen kleinen Fenster speichern, um in allen Modulen schnellen Zugriff darauf zu haben.
Um eine GRIM Abfrage zu den Favoriten hinzuzufügen, klicken Sie im GRIM-Modul auf Favoriten/Hinzufügen.
XML Struktur des Excel Exports
Mit diesem XML wird eine leere Excel Datei mit einer einzelnen Tabelle (Worksheet) namens Tabelle1 erzeugt.
Jetzt erweitern wir das Worksheet mit zwei Überschriftzeilen.
- Einsatzliste mit Excel
- Zwei Spaltenüberschriften (FilmNr, Titel)
....
Für row Knoten gibt es folgende Attribute:
style
Legt Fettdruck und Schriftgröße für die Schrift in den Zellen fest. Mögliche Werte: h1,h2,h3
color
Fontfarbe im RGB Format. Z.B. #cceeff. Für die Anwendung siehe beispilesweise: http://www.colorschemer.com/online.html
border
Die Ausrichtung der Zellenlinie. z.B bottom, top etc.
heigth
Höhe der Spalte
oddcolor
RGB Farbe von ungeraden Zeilen. Dies ermöglich Datenzeilen abwechselnd in unterschiedlichen Farben dazustellen.
valign
Vertikale Ausrichtung des Textes in den Zellen. z.B top, center, bottom
Jetzt fügen wir zwei Datenspalten hinzu:
...
...
Und am Schluss einen Footer, der die Anzahl der Zeilen im Databereich wiedergibt. Beachten Sie bitte die Platzhalter [#LASTROW],[#LASTROW]. Ansonsten entspricht der Ausdruck einer normale Excelformel.
...
...
Die Gesamtstruktur des Worksheets lässt sich wie folgt zusammenfassen:
Daten auf mehrere Worksheets verteilen
Sie können die Datensätze auf mehrere Worksheets verteilen. Ändern Sie zunächst das SQL, so dass nach Titel sortiert wird.
SELECT
Top 100
FilmNr,Titel,TBAnzeige,TBWoche,TerminAnzeigeKurz Termin, Bezirk, Bezirkkurzname,Ort,Theater,Haus,Sitze
FROM qryEinsatz
WHERE TBStatus > 0
ORDER BY Titel
Fügen Sie im Knoten Worksheets den Parameter group="Titel" ein. Jetzt wird bei für jeden Titel ein eigenes Worksheet erzeugt. Allerdings dürfen die Worksheets nicht alle den gleichen Namen (Tabelle1) haben. Sie sollen nach dem jeweiligen Titel benannt werden. Ändern Sie den Knoten Worksheet daher wie folgt:
Fügen Sie einen Bereich für Datensätze ein.
Der Parameter oddcolor="#eeffee" definert, dass ungerade Datenzeilen nicht mit weißem Hintergrund, sondern in einer anderen Hintergrundfarbe gedruckt werden. Das Format ist RGB. Für die Anwendung siehe beispielsweise: http://www.colorschemer.com/online.html
Posting 9 - Daten auf mehrere Worksheets verteilen Sie können die Datensätze auf mehrere Worksheets verteilen. Ändern Sie zunächst das SQL, so dass nach Titel sortiert wird.
SELECT
Top 100
FilmNr,Titel,TBAnzeige,TBWoche,TerminAnzeigeKurz Termin, Bezirk, Bezirkkurzname,Ort,Theater,Haus,Sitze
FROM qryEinsatz
WHERE TBStatus > 0
ORDER BY Titel
Fügen Sie im Knoten Worksheets den Parameter group="Titel" ein. Jetzt wird bei für jeden Titel ein eigenes Worksheet erzeugt. Allerdings dürfen die Worksheets nicht alle den gleichen Namen (Tabelle1) haben. Sie sollen nach dem jeweiligen Titel benannt werden. Ändern Sie den Knoten Worksheet daher wie folgt:
Fügen Sie einen Bereich für Datensätze ein.
Der Parameter oddcolor="#eeffee" definert, dass ungerade Datenzeilen nicht mit weißem Hintergrund, sondern in einer anderen Hintergrundfarbe gedruckt werden. Das Format ist RGB. Für die Anwendung siehe beispielsweise: http://www.colorschemer.com/online.html
Eigene Filterdialoge in GRIM erstellen
Ab VerleihStudio Version 6.0 können Sie für ohne Kontext Abfragen einen benutzerdefinierten Filterdialog über XML erzeugen.
Aktivieren Sie Erweiterte Filterung verwenden
Ein Textfeld mit einem XML Gerüst wird angezeigt. Erweitern Sie den Knoten Filters wie folgt:
Wichtig
Jeder Filter Knoten muss eine eindeutige ID haben
Klicken Sie auf Testen. Wenn das XML korrekt strukturiert ist, öffnet sich der Filterdialog:
Wählen Sie nun für Spielwoche einen Wert aus.
Wenn Sie nun auf OK klicken, wird Ihre Auswahl gespeichert und bei jedem Export als Default angeboten
Unterstütze Felder im Filterdialog
tbstatus
STO,TB,FIX,LIZ,Nicht STO,Nicht LIZ usw.
spielwoche
Spielwoche des Einsatzes (immer Donnerstag)
terminvon
Starttermin des Einsatzes (immer Donnerstag)
terminbis
Endtermin des Einsatzes (immer Donnerstag)
verleihid
Verleih
verleihbankid
Verleihbank
filmid
Titel
verleihlandid
Verleihland
bezirkid
Bezirk
ortid
Ort
konzernid
Konzern
betreiberid
Betreiber
theaterid
Theater
filmlagerid
Filmlager
ortartid
Landstadt,Kleinstadt,Großstadt
buchungsdatum
Buchungsdatum einer Abrechnung, Verrechnung, Zahlung oder eines BuH Datensatzes
belegdatum
Belegdatum einer Abrechnung, Verrechnung, Zahlung oder eines BuH Datensatzes
lizenzdatum
Falls Lizenzabgerechnet, das Datum der Lizenzabrechnung
stornodatum
Falls Storniert das Datum der Stornierung
bezahltdatum
Das Buchungsdatum der letzten Zahlung für einen Einsatz
bearbeitungsdatum
Das Bearbeitungsdatum eines Datensatzes
fassungid
35mm dt, digital digital Omu, IMAX etc.
fassungtypid
analog,digital,disk
belegartnr
Filmmiete,Nebenerlöse, div. Abzüge/Zuschüsse,Banken usw.
Graphischer Report-Designer in GRIM
Eine vollständige Anleitung für den Reportdesigner können Sie hier herunterladen.
Wichtig
Beachten Sie bitte, dass VerleihStudio möglicherweise nicht alle Features des Report Designers unterstützt.
Wir empfehlen, dass Sie die gesamten GRIM Exporteinstellungen auf Festplatte sichern, bevor Sie an einem Report Änderungen vornehmen. Verwenden Sie hierfür die Schaltfläche Speichern unter.... Wenn Sie den alten Stand herstellen wollen, verwenden Sie die Schaltfläche Laden....

Schnellstart
Erstellen Sie eine GRIM Abfrage z.B.

Auf dem Reiter Reporting wählen Sie Reporting verwenden und klicken auf Designer
Der Report Designer öffnet sich.
Im Menü wählen Sie Report/Daten und aktivieren Query
Fügen Sie jetzt ein Masterdatenband ein.
Aktivieren Sie Query für die Masterdaten.
Sie können jetzt im Masterdatenbereich Felder einfügen.
Wenn Sie den GRIM Export nur für die Erzeugung eines Reports verwenden wollen, und nicht für XML Export, deaktiveren Sie den XML Export
Grafischer Query Designer
Bedienung
Unser Query Designer im GRIM Modul ist eine Visuelle Komponente, die es erlaubt, komplexe SQL Abfragen mittels einer intuitiven grafischen Oberfläche zu erstellen.
Um mit dem Query Designer zu arbeiten, brauchen Sie grundsätzliche Kenntnisse der Sprache SQL und des Aufbaus relationaler Datenbanken. Der Query Designer hilf Ihnen, korrekten SQL Code zu schreiben und verbirgt dabei komplizierte technische Details.
Sie können den Query Designer in einer GRIm Abfrage verwenden, wenn Sie als Bereich Query Designer wählen.
So sieht der Query Designer aus wenn Sie ihn starten.
Das Hauptfenster besteht aus folgenden Teilbereichen:
Der Grafische Designer ist der Hauptbereich. Hier wird eine visuelle Darstellung der Abfrage gezeigt. In diesem Bereich können Sie Tabellen einfügen und deren Verbindung (JOINs) untereinander definieren.
Der Spaltenbereich liegt unter dem visuellen Designer. Hier können Sie alle notwendigen Einstellungen hinsichtlich der Ausgabe von Feldern und Spalten treffen. Sie können Aliase für Felder definieren, sowie Einstellungen zur Sortierung Gruppierung und Filterung treffen.
Ganz links wird eine Baumstruktur der Abfrage angezeigt. Hier können SIe schnell und einfach durch die Abfrage browsen und alle Teile schnell anwählen.
Das Seiten Kontrollelement über dem grafischen Designerbereich ermöglicht die Umschaltung zwischen Haupt - und Unterabfragen.
Der kleine Bereich in der Ecke des visuellen Designers mit dem Buchstaben "Q" dient zur Behandlung von "Union" Unterabfragen. Hier können Sie neue "Unions" hinzufügen und alle notwendigen Funktionen mit Hilfe eines Popup Menüs durchführen.
Sie können jeweils nur eine Abfrage oder Unterabfrage gleichzeitig sehen.
Quickstart
Hinweis:
Um mit dem Query Designer zu arbeiten, brauchen Sie grundsätzliche Kenntnisse der Sprache SQL und des Aufbaus relationaler Datenbanken.
Erzeugen Sie einen neuen GRIM Export und wählen als Bereich Query Designer. Klicken Sie auf die Schaltfläche Query Designer.
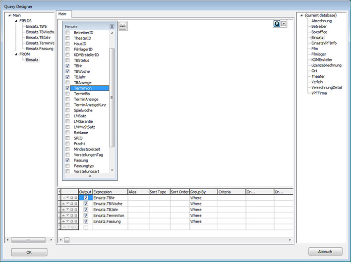
Ziehen Sie die Tabelle Einsatz auf den Designer.
Wählen Sie die Felder TBNr, TBJahr, TBWoche, TerminVon und Fassung aus, indem Sie ein Häkchen neben das jeweilige Feld setzen.
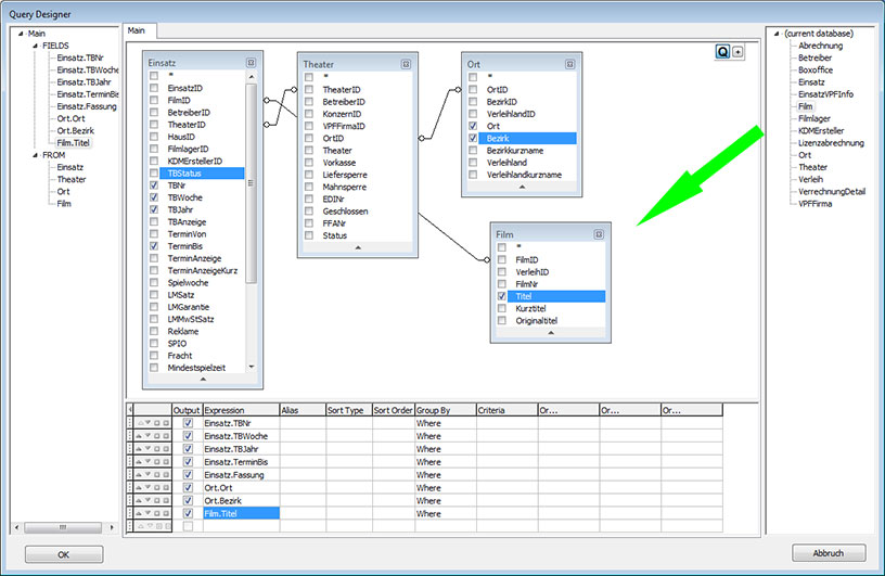
Ziehen Sie die Tabellen Theater und Ort ebenfalls auf den Designer. Es werden automatisch die Verknüpfungen (JOINS) zwischen den Tabellen erzeugt. Aktivieren Sie die Felder Ort und Bezirk.
Klicken Sie auf OK um den Designer zu schließen. Jetzt wird Ihnen das vom Designer erzeugte SQL angezeigt.
Deaktiveren Sie XML (und alle anderen Optionen) auf der XML Seite.
Aktivieren Sie Excel verwenden und klicken Sie auf XLSX Erzeugen.
Belassen Sie im Assistenten die Einstellung Einfache Tabelle und klicken auf Fertigstellen.
Klicken Sie auf Testen.
Eine Excel Datei mit dem Ergebnis Ihrer Abfrage wird geöffnet.
Ziehen Sie nun die Tabelle Film auf den Designer. Wieder wird die Verknüpfung zur Einsatztabelle automatisch erzeugt. Aktivieren Sie das Feld Titel. Dieses Feld wird der Abfrage jetzt hinzugefügt. Weiter unten werden wir dieses Feld auch in der Excel Spezifikation hinzufügen.
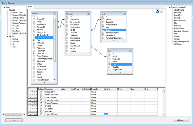
Um in der Abfrage alle stornierten Einsätze auszuschließen, aktivieren Sie das Feld TBStatus in der Einsatz Tabelle. Als Kriterium geben Sie > 0 ein. TBStatus= 0 bedeutet storniert. Alternativ können Sie in der Einsatz Tabelle auch das Feld Storniert anwählen und als Kriterium = 0 angeben.
Jetzt fügen Sie das Feld Titel aus der Tabelle Film in die Excel Spezifikation ein. 
Bedienung des Query Designers
Mit dem Query Designer können Sie Abfragen unter einer grafischen Oberfläche per Drag&Drop&Click erzeugen.
Erstellen Sie Abfragen mit unterschiedlichen JOIN Typen
Erstellen Sie Abfragen mit Sortierung, Gruppierung und Filterkriterien
Hinzufügen von Tabellen
Verwenden Sie den Baum auf der rechten Seite. Hier werden die verfügbaren Tabellen angezeigt. Sie können auf Tabellen doppelklicken oder sie einfach per Drag&Drop auf den Visuellen Designer ziehen.
Um eine Tabelle wieder zu entfernen, wählen Sie sie aus und drücken die Entfernen Taste. Sie können auch einfach auf den Schließen Button auf der Tabelle klicken.
Aliase definieren
Um für ein Objekt einen Alias zu definieren, können Sie auf einen Rechtsklick auf dem Objekt durchführen und den Eigenschaften Eintrag aus dem Kontextmenü auswählen oder auf die Objektkopf doppelklicken. Der Eigenschaften Dialog erscheint dann.
Tabellen verknüpfen
Hinzufügen und Entfernen von JOINS
Wenn zwei Tabellen mit einem Foreign Key zur Abfrage hinzugefügt werden, werden sie automtisch mit einem INNER JOIN verknüpft. 
Um eine Verbindung zwischen zwei Tabellen per Hand zu erstellen, wählen Sie das Feld, das Sie verknüpfen wollen in der einen Tabelle aus, und ziehen Sie dann es auf das entsprechende Feld in der zu verknüpfenden Tabelle. Nach dem Ziehen erscheint eine Linie zwischen beiden Tabellen, die die Verknüpfung repräsentiert.
Um eine Verbindung zwischen zwei Tabellen zu entfernen, klicken Sie rechts auf die Linie und wählen Remove aus dem Kontext Menü. Sie können auch einfach die Entf Taste drücken.
Den Verknüpfungstyp ändern
Der standardmäßig erzeugte Verbindungstyp ist INNER JOIN. Das bedeutet, es werden nur Datensätze für das Ergebnis ausgewählt, die in beiden Tabellen vorhanden sind.
Um die Verknüpfungsart zu ändern, führen Sie einen Rechtsklick auf die Verbindungslinie durch und wählen Sie den gewünschten Verbindungstyp aus dem Kontextmenü. Um den Verbindungstyp und weitere Eigenschaften zu ändern führen Sie einen Rechtsklick auf die Verbindungslinie durch und wählen Eigenschaften. Um den Eigenschaften Dialog zu öffnen, können Sie auch einen Doppelklick auf dem Objekt durchführen.
Felder auswählen
Hinzufügen und Enfernen von Feldern und Ausdrücken
Um eine Feld zur Liste der ausgegebenen Felder hinzuzufügen können Sie das Kästchen links vom Feldnamen im Visuellen Designer anwählen.Um alle Felder einer Tabelle einzuschließen klicken Sie auf das Kästchen neben dem * Zeichen. Sie können Felder auch per Drag&Drop vom Visuellen Designer auf den Spaltenbereich ziehen.
Ein weiterer Weg, ein Feld hinzuzufügen, ist, ein Feld aus der Dropdown Liste in der Expression Spalte im Spaltenbereich auszuwählen. Hier kann jeder gültige Ausdruck eingegeben werden. Um eine leere Zeile im Spaltenbereich einzufügen, drücken Sie Strg+Einfg.
Um ein Feld im Spaltenbereich zu entfernen, deaktivieren Sie das Häckchen im Kontrollfeld links vom Feldnamen oder drücken Sie Strg+Entf im Spaltenbereich.
Um eine Zeile nach oben, oder unten zu schieben, drücken Sie Strg und die entsprechende Pfeil Taste.
Sie können auch das Kontextmenü verwenden, um Zeilen hinzuzufügen oder zu verschieben.
Die Verwendung von Expressions im Spaltenbereich
Ob ein Feld im SELECT der Abfrage erscheint hängt davon ab, ob das Häckchen neben dem Feldnamen gesetzt ist. Die Alias Spalte ermöglich die Angabe von Aliasen für Felder und Expressions. Diese Aliase werden zu Spaltenüberschriften im Ergebnis.
Der Asterisk (Sternchen) Symbol
Auch wenn keine Felder für das Ergebnis ausgewählt wurden wird ein Asterisk Symbol in die SELECT hinzugefügt.
("Select * From ..."). Das geschieht deshalb, weil SELECT Ausdrücke ohne Felder einen Fehler bei der Ausführung der Abfrage hervorrufen.
Das Ergebnis sortieren
Um die Sortierung des Ergebnisses zu definieren, verwenden Sie die Sort Type and Sort Order Spalten im Spaltenbereich.
Die Spalte Sort Type definiert die Art der Sortierung. Ascending (Aufsteigend) oder Descending (Absteigend).
Falls die Sortierung nach mehr als einem Feld erfolgen soll, verwenden Sie die Spalte Sort Order, um die Reihenfolge festzulegen.
Filterkriterien festlegen
Um Filterkriterien festzulegen können Sie die Spalte Criteria (und die OR Spalten) verwenden.
Schreiben Sie die Bedingungen in diese Zellen (ohne den Feldnamen oder die Expression selbst).
Ausgabefelder gruppieren
Um eine Abfrage mit Gruppierungen zu erstellen, aktivieren Sie das Kontrollkästchen Grouping.
Eine Abfrage mit Gruppierungen darf ausschließlich aus Gruppierungen und Aggregaten in der SELECT Liste bestehen. Daher kann das Output Kontrollkästchen nur für gruppierte und aggregierte Ausdrücke aktiviert werden. Wenn Sie das Kästchen für eine Spalte ohne Gruppierung oder Agreggierung setzen wird das Grouping Kontrollkästchen automatisch gesetzt, um die Gültigkeit der SQL Anweisung beizubehalten.
Wenn der Spaltenbereich Spalten mit aktiviertem Grouping Kontrollkästchen enthält, dann erscheint eine neue Spalte mit dem Namen Criteria. Diese Spalte bestimmt, ob Kriterien für gruppierte/aggregierte oder Einzelwerte angewendet wird.
Sie haben beispielsweise die Spalte Restbetrag mit der Aggregatfunktion AVG aktiviert und haben den Wert > 100 bei Criteria eingegeben. Wenn Sie For Groups aktiviert haben dann werden nur Gruppen im Ergebnis enthalten sein, bei denen der Druchschnittswert größer als 100 ist. Ihre Abfrage wird dann die Bedingung Avg(Quantity) > 10 im HAVING Teil der Abfrage enthalten. Ist dagegen For values bei Criteria für diese Spalte gesetzt, dann werden nur Ergebniszeilen angezeigt, die Restbetrag > 100 haben. Auf diese wird dann die die Funktion Average angewendet. Die Abfrage wird die Bedingung Restbetrag > 10 im WHERE Teil der Abfrage enthalten.
Verknüpfung zwischen Theater und Betreibertabelle
Wenn eine Abfrage gleichzeitig die Tabellen Einsatz, Theater und Betreiber enthält, verknüpfen Sie den Betreiber immer mit der Einsatz Tabelle, nicht mit der Theater Tabelle. Aufgrund von Betreiberwechseln kann ein Theater in einem Einsatz einen anderen Betreiber haben als in der aktuellen Theater/Betreiber Verknüpfung. Wenn die Verknüpfung zwischen Theater und Betreiber vom Programm automatisch erzeugt wird, dann müssen Sie sie von Hand löschen.
Wenn eine Abfrage gleichzeitig die Tabellen Fibu, Einsatz, Theater und Betreiber enthält, verknüpfen Sie den Betreiber immer mit der Fibu Tabelle, nicht mit der Einsatz oder Theater Tabelle. Wenn die Verknüpfung zwischen Einsatz/Theater und Betreiber vom Programm automatisch erzeugt wird, dann müssen Sie sie von Hand löschen.
ZM Meldung
GRIM Definition einer Zusammenfassenden Meldung über innergemeinschaftliche Warenlieferungen und innergemeinschaftliche Dreiecksgeschäfte.
Achtung
Alle Angaben sind ohne Gewähr. Bitte prüfen Sie das Ergebnis sehr genau. Falls eine Abfrage fehlerhaft arbeitet, lassen Sie es uns bitte wissen, die anderen VerleihStudio Kunden werden es Ihnen danken.
Um die Daten für die ZM Meldung zu exportieren gehen Sie wie folgt vor:
- Im GRIM Modul Schaltfläche Neuaufnahme
wählen
1) Reiter SQL
Name: ZM Meldung - Daten
Kontext: ohne Kontext
SQL:
SELECT
MIN(Verleihlandkuerzel) knre1,
MIN(Buchungsquartal) jahrquartal,
MIN(DATEPART(year,Buchungsdatum)) jahr,
MIN(DATEPART(quarter,Buchungsdatum)) quartal,
MIN(UStNr) knre2,
CAST(SUM(BruttoBetrag)AS INTEGER) betrag
FROM qryFIBU
WHERE
DATEPART(year,Buchungsdatum) = [filter.Jahr] AND
DATEPART(quarter,Buchungsdatum) = [filter.Quartal] AND
GruppeID IN (1,2,3) AND
UStNr > ''
GROUP BY Verleihlandkuerzel,Buchungsquartal,UStNr
.
2)
Auf dem Reiter Export die Option Vor dem Export Dateiauswahl aktivieren.
3)
Auf dem Reiter XML die Option XML verwenden aktivieren.
Tabellenname:dataset
Zeilenname:datarow
4)
Auf dem Reiter Filterung die Option Erweiterte Filterung verwenden aktivieren. Dann per Copy&Paste den Text aus dem Code Fenster einfügen
- Abspeichern
- Export wählen
- Die Parameter für Jahr und Quartal eingeben.
- Daten exportieren und in Excel oder in einem Texteditor weiter bearbeiten.
Weiterverarbeitung mittels VB-Script
Um die von VerleihStudio exportierten Daten weiterverarbeiten zu können, können Sie folgendes VB-Script verwenden.
1. Erstellen Sie ein VB Script basierend auf dem unten angeführten Code.
2. Passen Sie den Stammdatenteil im Script an. Beachten Sie die Hinweise im Dokument [url=http://www.verleihstudio.de/forum/downloads/ZM.pdf]ZM.pdf[/url].
ObjTextFileOut.WriteLine("
ObjTextFileOut.WriteLine("
ObjTextFileOut.WriteLine("
ObjTextFileOut.WriteLine("
ObjTextFileOut.WriteLine("
ObjTextFileOut.WriteLine("
ObjTextFileOut.WriteLine("
ObjTextFileOut.WriteLine("
etc.
Achtung
Belassen Sie unbedingt folgende Zeilen, da sie während des Scriptablaufs gesetzt werden.
ObjTextFileOut.WriteLine("" + Jahr + "")
ObjTextFileOut.WriteLine("" + Quartal + ".Quartal")
ObjTextFileOut.WriteLine("" + Quartal + "")
Achtung
Beachten Sie, dass Sie nur XML Konforme Zeichen verwenden dürfen!
3. Ordnen Sie das Script in VerleihStudio/GRIM/Bearbeiten dem ZM
Export zu.
Achtung
Ggf. müssen wir die Länderkürzel in Ihrer Datenbank anpassen. In diesem Fall bitte ein Mail an support@verleihstudio.de schreiben.
Option Explicit
Dim objFSO
Set objFSO = CreateObject("Scripting.FileSystemObject")
Dim quelle, ziel
REM **************************************************************
REM Use this part when script is being executed from within VerleihStudio
REM First Argument from VerleihStudio is Filename
Dim arg
Set arg = wscript.arguments
quelle = arg(0)
ziel = "TEMPZM.xml"
REM **************************************************************
REM **************************************************************
REM This Part is for the standalone VBS - Version with OpenFile - Dialog
REM Dim ObjFSOD
REM Set ObjFSOD = CreateObject("UserAccounts.CommonDialog")
REM ObjFSOD.Filter = "VBScripts|*.xml|XML Documents|*.txt|All Files|*.*"
REM Dim InitFSO
REM InitFSO = ObjFSOD.ShowOpen
REM If InitFSO = False Then
REM Quit
REM Else
REM quelle = ObjFSOD.FileName
REM ziel = "ZMExport.xml"
REM End If
REM SET ObjFSOD = Nothing
REM **************************************************************
Dim objTextFile,objTextFileOut
Set objTextFile = objFSO.OpenTextFile(quelle,1)
Set objTextFileOut = objFSO.OpenTextFile(ziel,2,true)
Dim Jahr,Quartal
Do Until objTextFile.AtEndOfStream
str = objTextFile.Readline
If InStr(str,"
str = Replace(str,"
str = Replace(str,"","")
jahr = Trim(str)
End If
If InStr(str,"
str = Replace(str,"
str = Replace(str,"","")
Quartal = Trim(str)
End If
Loop
REM Close file before opening again
objTextFile.Close
SET objTextFile = Nothing
Set objTextFile = objFSO.OpenTextFile(quelle,1)
ObjTextFileOut.WriteLine("")
ObjTextFileOut.WriteLine("
ObjTextFileOut.WriteLine("
")ObjTextFileOut.WriteLine("
ObjTextFileOut.WriteLine("
REM IMPORTANT: Modify these Data according to your needs!
ObjTextFileOut.WriteLine("
ObjTextFileOut.WriteLine("
ObjTextFileOut.WriteLine("
ObjTextFileOut.WriteLine("
ObjTextFileOut.WriteLine("
ObjTextFileOut.WriteLine("
ObjTextFileOut.WriteLine("
ObjTextFileOut.WriteLine("
ObjTextFileOut.WriteLine("
ObjTextFileOut.WriteLine("
ObjTextFileOut.WriteLine("
ObjTextFileOut.WriteLine("
ObjTextFileOut.WriteLine("
ObjTextFileOut.WriteLine("
ObjTextFileOut.WriteLine("
ObjTextFileOut.WriteLine("
ObjTextFileOut.WriteLine("
ObjTextFileOut.WriteLine("
ObjTextFileOut.WriteLine("
ObjTextFileOut.WriteLine("
ObjTextFileOut.WriteLine("
ObjTextFileOut.WriteLine("
ObjTextFileOut.WriteLine("
ObjTextFileOut.WriteLine("
ObjTextFileOut.WriteLine("")
ObjTextFileOut.WriteLine("
Dim x,y,i,str
x = 0
y = 0
i = 0
Do Until objTextFile.AtEndOfStream
i = i + 1
str = objTextFile.Readline
if UCase(Trim(str)) = "
x = i
end if
if (UCase(Trim(str)) = "") and (x = 0) then Exit Do
if x > 0 then
str = Replace(str,"
str = Replace(str,"","")
str = Replace(str,"
str = Replace(str,"
str = Replace(str,"
str = Replace(str,"
str = Replace(str,"","")
str = Replace(str,"","")
str = Replace(str,"","")
str = Replace(str,"","")
If InStr(str,"
InStr(str,"") OR _
InStr(str,"
InStr(str,"
InStr(str,"
InStr(str,"
ObjTextFileOut.WriteLine(str)
End If
end if
loop
ObjTextFileOut.WriteLine("")
ObjTextFileOut.WriteLine("")
ObjTextFileOut.WriteLine("")
objFSO.copyfile ziel , quelle, true
WScript.echo "Script ausgefuehrt. Bitte ueberpruefen Sie die erstellen Daten sorgfaeltig"
Aktuelle Filmlagerzuordnung
SELECT KurzTitel,Filmnr,F.Filmlager Analoglager,d.Filmlager Digitallager,di.Filmlager Disklager FROM Film
LEFT JOIN Filmlager f ON Film.FilmlagerID = F.FilmlagerID
LEFT JOIN Filmlager d ON Film.DigitallagerID = d.FilmlagerIDLEFT JOIN Filmlager di ON Film.DisklagerID = di.FilmlagerID
ORDER by Kurztitel